Heavy Duty Trucking Logo
MenuMENU
SearchSEARCH

McLeod Unveils Latest Versions of LoadMaster Enterprise, PowerBroker, DocumentPower Enterprise, FlowLogix

New capabilities and functionality have been added to McLeod Software’s solutions for truckload carriers, LTL carriers, brokers and 3PLs, including a new detention module.

December 14, 2018
McLeod Unveils Latest Versions of LoadMaster Enterprise, PowerBroker, DocumentPower Enterprise, FlowLogix

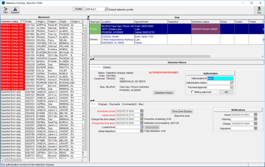
McCleod Software's DententionManagement module. 

Credit:

McLeod Software

4 min to read


McLeod Software has introduced Version 18.2 of its LoadMaster TMS software, including a new, improved Detention Management module that automatically warns a customer of potential detention problems before they happen and when detention time limits have been reached. This module has been improved to better display, track, bill, and pay the driver when he/she is held at a shipper’s or consignee’s location past their allocated time. By tracking driver detention at every location, carriers can evaluate loads based on the expected detention at either end. The module has the separation of two vital aspects of the detention process, billing the customer and paying the driver.

McLeod’s new Detention Management Module is now available for PowerBroker, as well. By providing the ability to create detention records from manually dispatched moves and integrated data from a load tracking vendor’s system directly with McLeod’s Symphony Mobile Communications module, brokerage users can now capture arrival and departure data to effectively calculate, bill, collect for, and pay detention events.

Ad Loading...

McLeod says several important elements of its Digital Freight Matching strategy come with the release of PowerBroker Version 18.2, starting with the introduction of Integrated Carrier Search as part of the base product. PowerBroker users can now combine two or more carrier search methods into one comprehensive search using an Integrated Search profile. Integrated search results provide a list of carriers sorted with these search weights set by the user. The higher ranked carriers in this integrated search are more likely to be in the best candidates for the load.

Waterfall Tendering, another element of McLeod’s Digital Freight Matching strategy, provides users with an automated way to cover freight by using prioritized and qualified carrier search results to automatically send a load offer to carriers who match a specific load. Each carrier who receives the load offer has a fixed amount of time to respond before the offer will expire, then the load be offered to the next carriers in the priority list.

McLeod recently introduced the Capacity Creator product for brokers, which takes all of those emails sent by carriers about their available tractors, and turns them into structured data about available trucks for purposes of Brokerage Planning. Inside the Capacity Creator website, the available orders sent from PowerBroker are matched with this new structured data about available tractors, and automated load matching emails are provided to the carrier, or to the PowerBroker carrier salesperson.

New and Enhanced Integration Solutions

McLeod Software continues to welcome new mobile communications partners, and is introducing expanded integration solutions with a wide range of existing partners to give customers more choices. A new integration with Samsara will integrate driver’s hours of service information and GPS position data into LoadMaster. McLeod has also enhanced the interface with Blue Tree mobile communications to retrieve vehicle speed, direction, ignition status and hub readings into LoadMaster.

PowerBroker users have a new choice for brokerage tracking interface with project44. Users can setup carrier tracking on individual shipments using project44’s ELD or driver cell phone tracking. Positions from the carrier driver are automatically updated in PowerBroker for check call records.

Ad Loading...

Version 18 of McLeod’s DocumentPower Enterprise and FlowLogix

Version 18 includes a wide range of new features for both of these products, along with significant enhancements to Rendition Billing, Access Administration, FlowLogix, and the Logix Anywhere tools used to develop mobile solutions.

DocumentPower now includes reporting and analysis tools that will allow customers to both manage and monitor process performance in ways that will improve task productivity, clear out bottlenecks, and clean up aging tasks.

The Rapid Alert Notification System (RANS) in LoadMaster or PowerBroker can be used to trigger the execution of FlowLogix workflows, making any specific event or alert condition the system detects the initiator of sophisticated or simple business process automation for a wide range of circumstances and pre-defined events detected by the system.

FlowLogix workflows can now be initiated with a simple click of a “Magic Button,” created by customers using McLeod’s Field Marshal, from any LoadMaster or PowerBroker screen.

The McLeod FlowLogix eForms Designer has been consolidated into the FlowLogix Designer product and the user interface has been simplified to make it intuitive. An eForm template can now be created directly from a MS Word or PDF document, allowing customers to modify an existing template they may already have.

Ad Loading...

All new Robotic Process Automation (RPA), part of the McLeod FlowLogix Designer tool set, allows for automating repetitive data-driven activities across applications, portals, and websites.

Using FlowLogix Designer, McLeod has been able to offer mobile apps, such as McLeod Anywhere Mobile Capture and McLeod Anywhere Short Haul Processing, to bring in workflow driven task oriented screens to most mobile platforms including iOS, Android, and Windows.

New Business Process Productivity Reports will give managers a clear picture of each user’s productivity and help them identify resource bottlenecks. These reports include various grids and bar charts that let managers analyze data about specific business processes and users.

More Products

Fleet ManagementMay 3, 2023

Aperia’s Halo Connect Expands to Last-Mile Segment

Aperia Technologies extended its reach into the last-mile segment with its Halo Connect Predictive Tire Maintenance Platform, for heavy-, medium-, and light-duty commercial vehicle applications.

Read More →
Fleet ManagementNovember 18, 2019

ERoad Offers Asset Tracking Solution

ERoad has launched the ERoad Asset Tracker, a weatherproof product that tracks trailes, equipment and other powered assets on the same platform that customers use to manage their fleet.

Read More →
Fleet ManagementNovember 18, 2019

Updated DocumentPower Enterprise Features Free Remote Image Capture

McLeod Software has released Version 19 of DocumentPower Enterprise, which includes a free version of its Mobile Capture App for mobile devices.

Read More →
Ad Loading...
Fleet ManagementNovember 15, 2019

Truckstop.com Freight Marketplace Features Instant Booking

The Book It Now feature allows freight brokers and 3PLs of any size to add instant load booking functionality to their business and carriers will be able to see Book It Now loads from freight brokers they know on Truckstop Mobile.

Read More →
Fleet ManagementNovember 12, 2019

Trimble Duo Combines Fleet Mobility Capabilities Into a Single Device

The Trimble Duo is an Android-powered device that combines an in-cab display with 4G-LTE connectivity to offer fleets an all-in-one solution for fleet mobility.

Read More →
Fleet ManagementOctober 29, 2019

Truck-Lite Adds Volumetric Cargo System to Road Ready Telematics Suite

The system works by dividing a trailer into zones, depending on its size, and employing up to five cargo sensors that report how much freight is loaded into each zone, allowing fleets to see if there is any cargo space that is not being used.

Read More →
Ad Loading...
Fleet ManagementOctober 8, 2019

Loadsmart SmartMatch Tool Helps Carriers Find Optimal Freight

Freight technology company Loadsmart has launched the Smart Match tool, which provides carriers an efficient way to find the best available loads.

Read More →
Fleet ManagementOctober 7, 2019

Comdata OneLook Helps Fleets Track Important Metrics

Comdata has launched Comdata OneLook, a business intelligence solution that provides fleet managers with more strategic and actionable analytics from a Comdata Fuel Card.

Read More →
Fleet ManagementSeptember 24, 2019

LoadTraxx App Helps Short Haul Fleets Track Loads and Billing

The LoadTraxx app allows short haul truck drivers to log their materials, enter load weights, select loading and unloading locations and set customers.

Read More →
Ad Loading...
Fleet ManagementSeptember 23, 2019

Aon Offers Adjustable Rate Insurance to Small Fleets

Aon has launched a monthly motor carrier insurance program for fleets with 20 or fewer vehicles that uses data collected from electronic logging devices to determine rates.

Read More →